Capture new contacts and leads directly in the system, even offline. All relevant data is stored centrally and accessible anytime.
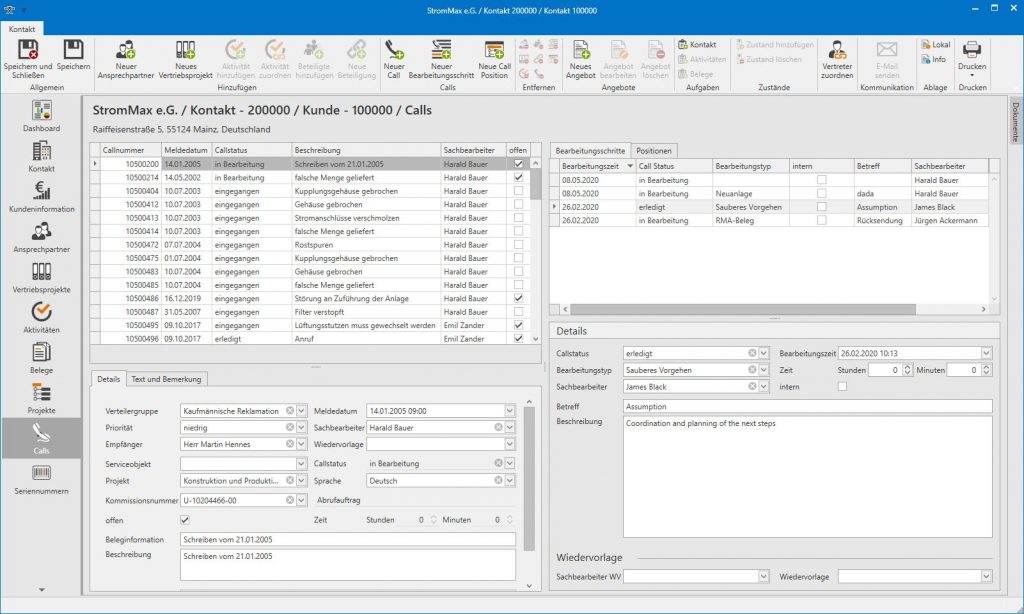
- Record complaints and error reports
- Create and edit calls online or offline
- Call details with positions and processing steps
- Fast and reliable information handling – including permanent linking
- Link to serial numbers, service objects, items, and projects
- Custom call lists for better overview
